最佳实践

一 最佳实践V4.0

1.1 第三方对接景区类供应商预订并支付最佳对接实践

1.2 第三方对接手机门票过闸景区类供应商预订并支付最佳对接实践

1.3 第三方对接身份证过闸景区类供应商预订并支付最佳对接实践

1.4 第三方对接演艺自主选座预订并支付最佳对接实践

1.5 顾客申请退款最佳对接对接实践

二 最佳实践V3.0

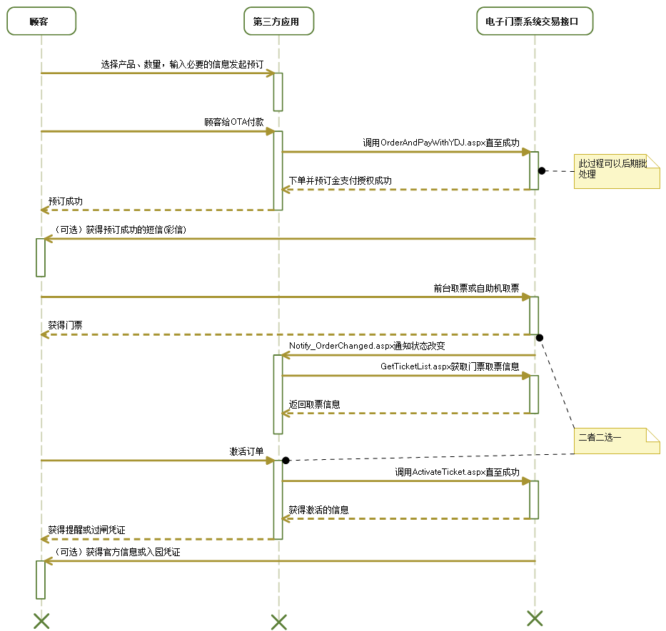
2.1 第三方对接没有库存限制景区类供应商预订并支付最佳对接实践

2.2 第三方对接有库存限制景区类供应商预订并支付最佳对接实践

2.3 第三方对接演艺自主选座预订并支付最佳对接实践

2.4 顾客申请退款最佳对接对接实践

本接口使用的是网面的形式设计,可以被任何第三方便地集成,不限操作系统平台,不限开发语言类型。

如何开发集成本接口的第三方电子商务工具或网站,请参看《游宝星电子门票互联网交易接口二次开发务实》。

一 最佳实践V4.0

1.1 第三方对接景区类供应商预订并支付最佳对接实践

1.2 第三方对接手机门票过闸景区类供应商预订并支付最佳对接实践

注意:调用AddOrder方法成功后,需要订单支付时限内对订单执行支付,否则可能订单被系统关闭。

1.3 第三方对接身份证过闸景区类供应商预订并支付最佳对接实践

1.4 第三方对接演艺自主选座预订并支付最佳对接实践

1.5 顾客申请退款最佳对接对接实践

二 最佳实践V3.0

2.1 第三方对接没有库存限制景区类供应商预订并支付最佳对接实践

2.2 第三方对接有库存限制景区类供应商预订并支付最佳对接实践

注意:调用OrderProducts.aspx成功后,需要订单支付时限内对订单执行支付,否则可能订单被系统关闭。

2.3 第三方对接演艺自主选座预订并支付最佳对接实践

注意:本节没有调用“获取剧场列表”的API,因为剧场列表是长期不变化数据,可以只调用一次,保存于第三方数据库内。

2.4 顾客申请退款最佳对接对接实践